Вопрос по калькулятору NPK

Kosher Macho

Активный пользователь
13 Янв 2023
28
119
50
0
Всем привет!

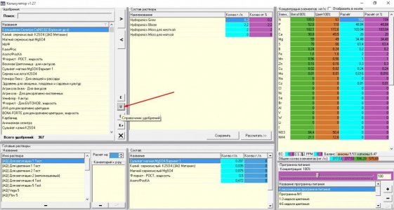
Решил разобраться как пользоваться калькулятором NPK, скачал вот этот
9C727C47-6933-4EB3-BCE8-7427E34A5882.jpeg

Планировал посчитать дозировку удобрений GHE, но столкнулся с такой проблемой, что на цвет вообще никак не удавалось добиться необходимого соотношения элементов без заоблачных доз удобр.
Сильно отставал фосфор и калий.
Начал ковырять и обнаружил, что в калькуляторе эти элементы указаны как оксиды, т.е. P2O5 и K2O с понижающими коэффициентами 0,436 и 0,83 соответственно.
Вроде бы верно, именно эти соединения указаны на банке, например, FloraBloom, но так же там написано, что это доступные фосфор 5% и калий 4%. Т.е. получается, что доля уже пересчитана с учетом этих соединений элементов?
Если изменить состав и внести вместо оксидов долю доступных элементов, т.е. указать P - 5% и K - 4%, то получается дозировка уже более похожа на правду.

Подскажите пожалуйста, как все-таки правильно?
 

toroboro

Форумчанин
22 Ноя 2022
416
1,782
110
0
Всем привет!

Решил разобраться как пользоваться калькулятором NPK, скачал вот этот
Посмотреть вложение 42038

Планировал посчитать дозировку удобрений GHE, но столкнулся с такой проблемой, что на цвет вообще никак не удавалось добиться необходимого соотношения элементов без заоблачных доз удобр.
Сильно отставал фосфор и калий.
Начал ковырять и обнаружил, что в калькуляторе эти элементы указаны как оксиды, т.е. P2O5 и K2O с понижающими коэффициентами 0,436 и 0,83 соответственно.
Вроде бы верно, именно эти соединения указаны на банке, например, FloraBloom, но так же там написано, что это доступные фосфор 5% и калий 4%. Т.е. получается, что доля уже пересчитана с учетом этих соединений элементов?
Если изменить состав и внести вместо оксидов долю доступных элементов, т.е. указать P - 5% и K - 4%, то получается дозировка уже более похожа на правду.

Подскажите пожалуйста, как все-таки правильно?
Это тебе к Бро @WORLD надо обратиться, он тут спец по калькуляторам )
 

WORLD

Гровер
10 Апр 2022
5,944
25,940
160
0
Всем привет!

Решил разобраться как пользоваться калькулятором NPK, скачал вот этот
Посмотреть вложение 42038

Планировал посчитать дозировку удобрений GHE, но столкнулся с такой проблемой, что на цвет вообще никак не удавалось добиться необходимого соотношения элементов без заоблачных доз удобр.
Сильно отставал фосфор и калий.
Начал ковырять и обнаружил, что в калькуляторе эти элементы указаны как оксиды, т.е. P2O5 и K2O с понижающими коэффициентами 0,436 и 0,83 соответственно.
Вроде бы верно, именно эти соединения указаны на банке, например, FloraBloom, но так же там написано, что это доступные фосфор 5% и калий 4%. Т.е. получается, что доля уже пересчитана с учетом этих соединений элементов?
Если изменить состав и внести вместо оксидов долю доступных элементов, т.е. указать P - 5% и K - 4%, то получается дозировка уже более похожа на правду.

Подскажите пожалуйста, как все-таки правильно?
Нет, чистого нет, невстречал,
Все верно считай как оксид, чистые идут хелаты, микра,азот, остальное все в пересчет
Тем более флора это соли оксиды 100%
Даже если не написано на банке р2о5 а просто Р то это все равно оксид как и калий
Мир
 

Kosher Macho

Активный пользователь
13 Янв 2023
28
119
50
0
Нет, чистого нет, невстречал,
Все верно считай как оксид, чистые идут хелаты, микра,азот, остальное все в пересчет
Тем более флора это соли оксиды 100%
Даже если не написано на банке р2о5 а просто Р то это все равно оксид как и калий
Мир
Блин, тогда мне вообще не понятно ?
Получается если делать по таблице, то кальк показывает дикий дефицит фосфора на цветении, если по калькулятору - то какие-то дикие дозы блума.
Полью пока по таблице ?
 

WORLD

Гровер
10 Апр 2022
5,944
25,940
160
0
Блин, тогда мне вообще не понятно ?
Получается если делать по таблице, то кальк показывает дикий дефицит фосфора на цветении, если по калькулятору - то какие-то дикие дозы блума.
Полью пока по таблице ?
Таблица не соответствует кальку, ты прав
Корми по таблице и все, флористы че то знают и свое мутят не раскрывая своей формулы судя по всему имхо.
В кальке считай в основном простые удобры,из цветочки, все буржуйские на мой взгляд неимеет смысла считать,да и зачем, %90 они нормально ведь вывозят растиху, как бы я считаю для этого и берут специальные что бы не мозги с кальком не кипели, но все равно могут траблы быть так как аппетит у всех разный ,на чем бы ты не ехал,
Мир
 

Kosher Macho

Активный пользователь
13 Янв 2023
28
119
50
0
Таблица не соответствует кальку, ты прав
Корми по таблице и все, флористы че то знают и свое мутят не раскрывая своей формулы судя по всему имхо.
В кальке считай в основном простые удобры,из цветочки, все буржуйские на мой взгляд неимеет смысла считать,да и зачем, %90 они нормально ведь вывозят растиху, как бы я считаю для этого и берут специальные что бы не мозги с кальком не кипели, но все равно могут траблы быть так как аппетит у всех разный ,на чем бы ты не ехал,
Мир
Понял, спасибо!
Что-то мутят эти буржуины ?
В моем мировосприятии я должен был внести табличную дозировку в калькулятор и должно было все сойтись ?
 

Duplocoll

Форумчанин
20 Ноя 2022
182
758
100
0
Понял, спасибо!
Что-то мутят эти буржуины ?
В моем мировосприятии я должен был внести табличную дозировку в калькулятор и должно было все сойтись ?
Так это же бытовые удоьрения вообще, а кальк специализированый ?вот и не стыковка
 

Похожие темы

О нас

  • Семяныч – форум, где собираются гроверы и почитатели канна-культуры для обсуждения всех таинств удивительного растения каннабис. Официальный форум Семяныч ру собрал в одном месте информацию, посвященную выращиванию конопли, культуре 4:20 и актуальному канна-рынку. Форум Семяныч - уютный ресурс для обмена опытом и просто общения. Здесь каждому найдётся своё место под солнцем!
Сверху Снизу
ЧАТ